Siber güvenlik araştırmacıları yaptığı çalışmalarda yeni saldırılarla karşılaştı. İnternete bağlanabilen akıllı cihazlar hedef alınarak yapılan saldırılarda malware (kötü amaçlı yazılımlar) kullanılıyor.
Ele geçirilen cihazlar farklı amaçlar için kullanılabiliyor. Bu amaçlar arasında DDoS, kripto para madenciliği gibi çalışmalara kendisini gösteriyor.
P2P hedefte
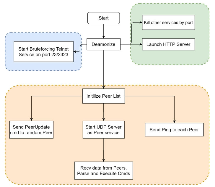
Qihoo 360 Netlab güvenlik ekibi tarafından yapılan araştırma sonrasında, Go programlama diliyle yazılmış, uçtan uça bağlantı (P2P) protokolü kullanılarak 23 ve 2323 portlarına Telnet üzerinden kaba kuvvet saldırısı (bruth force) yapıldığı tespit edildi.
İsim olarak “HEH Botnet” öne çıkarken, bu özelliğin yeni işlemci mimarilerinde de ortaya çıktığı belirtildi.
İlk olarak “wpqnbbw.txt” olarak inen kötü amaçlı Shell betiği, HEH ile internetten “pomf.cat” isimli dosyayı indiriyor. Bu dosya da hackerların hedefini gerçekleştiriyor.
Bunun ardından HTTP protokolünde İnsan Hakları Evrensel Beyannamesini 8 farklı dilde gösteren bir sayfa açılıyor ve P2P tarafında işlemler başlıyor. Hacker istediği betiği çalıştırma imkanına da sahip oluyor. Bunun ardından aygıttaki bütün verileri silmek mümkün oluyor.

Araştırmacılar, P2P modülünün çalıştırılmasından sonra iki bağlantıya yönelik 23 ve 2323 portuna Telnet üzerinden kaba kuvvet saldırısı yapıldığını belirtti.
Eğer bu portlar açık olursa elde tutulan 171 kullanıcı adı ve 504 parola kullanılarak sisteme giriş yapılmaya çalışılıyor.
Yazıya konu olan saldırı türünün henüz tam anlamıyla kullanılmadığı aktarıldı. Bu nedenle yüksek riskli işlemlerin henüz yapılmadığı kaydedildi.
Son olarak yeni ve gelişmekte olan P2P mimarisinin çoklu işlemci mimarisi ve gömülü sistemlerin kendini yok edebilme yeteneği bu botnet’i tehlikeli hale getiriyor.
Editör : SavunmaTR Haber Merkezi





